https://github.com/gamm95/hotel_api
Backend en Spring Boot para gestionar reservas, habitaciones, servicios y pagos de una cadena de hoteles. Incluye control de usuarios, roles, estados de reservas y persistencia en PostgreSQL.
https://github.com/gamm95/hotel_api
apirestfull java21 jpa postgresql-database spring-boot
Last synced: about 2 months ago
JSON representation
Backend en Spring Boot para gestionar reservas, habitaciones, servicios y pagos de una cadena de hoteles. Incluye control de usuarios, roles, estados de reservas y persistencia en PostgreSQL.
- Host: GitHub
- URL: https://github.com/gamm95/hotel_api
- Owner: GAMM95
- Created: 2026-01-20T14:59:18.000Z (4 months ago)
- Default Branch: main
- Last Pushed: 2026-01-22T18:33:16.000Z (4 months ago)
- Last Synced: 2026-01-23T11:32:19.004Z (4 months ago)
- Topics: apirestfull, java21, jpa, postgresql-database, spring-boot
- Language: Java
- Homepage:
- Size: 99.6 KB
- Stars: 1
- Watchers: 0
- Forks: 0
- Open Issues: 0
-
Metadata Files:
- Readme: README.md
Awesome Lists containing this project
README
# Hotel API Backend – Cadena Hotelera
---
API REST para gestión de hoteles, habitaciones, reservas, servicios y pagos, desarrollada con Spring Boot y PostgreSQL, pensada para una cadena hotelera.
## Tecnologías
**Backend:** Java 17, Spring Boot 4.0, Spring Data JPA / Hibernate, MapStruct (DTO ↔ Entidad), Lombok (opcional)
**Base de datos:** PostgreSQL
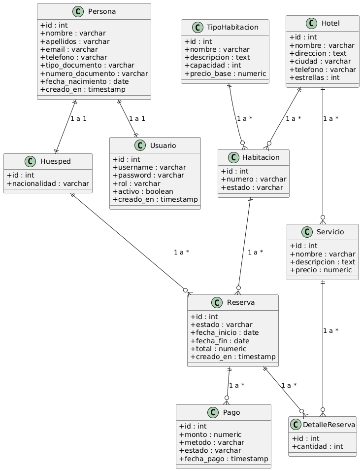
## Entidades y Tablas
| Entidad | Descripción |
|:-----------------|:------------------------------------------------------|
| `Persona` | Datos personales de usuarios y huéspedes (nombre, correo, documento, teléfono). |
| `Usuario` | Usuarios del sistema, con rol, login y relación con `Persona`. |
| `Huesped` | Extiende `Persona`, asociado a reservas y con información de nacionalidad. |
| `Hotel` | Información de cada hotel de la cadena (nombre, dirección, estrellas). |
| `TipoHabitacion` | Tipos de habitaciones (capacidad, precio base, descripción). |
| `Habitacion` | Habitaciones físicas, asociadas a `TipoHabitacion` y `Hotel`. |
| `Servicio` | Servicios adicionales ofrecidos por el hotel (spa, desayuno, etc.). |
| `Reserva` | Registro de reserva de un huésped a una habitación y servicios. |
| `DetalleReserva` | Detalles de servicios incluidos en una reserva (cantidad). |
| `Pago` | Pagos asociados a reservas, con estado y fecha. |
### UML

## Reglas de Negocio
1. **Reservas**
- Solo se pueden crear reservas en fechas futuras.
- La fecha de inicio no puede ser mayor que la fecha de fin.
- No se puede reservar una habitación que ya esté ocupada o en mantenimiento.
- Una habitación no puede tener reservas que se solapen en el mismo rango de fechas.
2. **Estados de Reserva**
| Estado | Descripción |
|---------------|------------|
| `PENDIENTE` | Reserva creada, pero no confirmada. |
| `CONFIRMADA` | Pagada y confirmada; habitación pasa a `RESERVADA`. |
| `OCUPADA` | Check-in realizado; habitación ocupada. |
| `FINALIZADA` | Check-out realizado; habitación vuelve a `DISPONIBLE`. |
| `CANCELADA` | Reserva cancelada; pagos previos pueden anularse, habitación liberada. |
3. **Check-in y Check-out**
- Solo se puede hacer check-in si la reserva está `CONFIRMADA`.
- Check-out solo se permite si la habitación está `OCUPADA`.
- Al hacer check-in, la habitación pasa a `OCUPADA`.
- Al hacer check-out o cancelar, la habitación vuelve a `DISPONIBLE`.
4. **Pagos**
- Solo se puede confirmar una reserva si existe al menos un pago en estado `PAGADO`.
- Al cancelar una reserva antes del check-in, los pagos `PAGADO` se marcan como `ANULADO`.
5. **Modificaciones**
- Solo se pueden modificar reservas en estado `PENDIENTE`.
- Cambiar fechas requiere que no existan cruces con otras reservas de la misma habitación.
- Se pueden añadir, eliminar o actualizar servicios asociados mientras la reserva esté `PENDIENTE`.
6. **Eliminación**
- No se pueden eliminar reservas `CONFIRMADAS` o `FINALIZADAS`.
- Las reservas `PENDIENTE` o `CANCELADA` sí se pueden eliminar, liberando la habitación asociada.
7. **Servicios**
- Cada servicio debe pertenecer al mismo hotel que la habitación de la reserva.
- La cantidad de cada servicio debe ser mayor que 0.
---
## Configuración y Ejecución
La aplicación se configura principalmente con `application.properties` y variables de entorno.
### Variables principales
```properties
spring.profiles.active=dev
server.port=8080
spring.datasource.url=jdbc:postgresql://localhost:5432/hotel_db
spring.datasource.username=postgres
spring.datasource.password=secret
```
---
## API's Ejemplos
### 1. Huéspedes
- #### Crear huésped - POST: `/api/huespedes`
```json
{
"nombre": "Gustavo",
"apellidos": "Mantilla Miñano",
"email": "gushmm9823@gmail.com",
"telefono": "950212900",
"tipoDocumento": "DNI",
"numeroDocumento": "70555740",
"fechaNacimiento": "1998-02-23",
"nacionalidad": "Peruana"
}
```
- #### Listar huéspedes - GET: `/api/huespedes`
### 2. Hoteles
- #### Crear hotel - POST: `/api/hoteles`
```json
{
"nombre": "Hotel Sol",
"direccion": "Av. Central 123",
"ciudad": "Lima",
"estrellas": 4
}
```
- #### Buscar hoteles por ciudad - GET: `/api/hoteles/buscar/ciudad?ciudad=Lima`
### 3. Tipos de habitación
- #### Listar todos - GET `/api/tipos-habitacion`
- #### Buscar por capacidad - GET: `/api/tipos-habitacion/buscar/capacidad?capacidad=2`
### 4. Habitaciones
- #### Registrar habitación - POST: `/api/habitaciones`
```json
{
"idHotel": 1,
"idTipoHabitacion": 2,
"numero": "101",
"estado": "DISPONIBLE"
}
```
- #### Buscar habitaciones - GET: `/api/habitaciones/buscar?idHotel=1&estado=DISPONIBLE`
### 5. Servicios
- #### Crear servicio - POST: `/api/servicios`
```json
{
"nombre": "Transporte aeropuerto",
"descripcion": "Traslado desde o hacia el aeropuerto",
"precio": 25.00,
"idHotel": 1
}
```
- #### Buscar por rango de precio - GET: `/api/servicios/buscar-por-rango?min=50&max=150`
### 6. Reservas
- #### Crear reserva con servicios - POST: `/api/reservas`
```json
{
"fechaInicio": "2026-02-01",
"fechaFin": "2026-02-05",
"idHuesped": 1,
"idHabitacion": 5,
"servicios": [
{ "idServicio": 2, "cantidad": 2 },
{ "idServicio": 5, "cantidad": 1 }
]
}
```
- #### Confirmar reserva - PUT: `/api/reservas/1/confirmar`
- #### Cancelar reserva - PUT: `/api/reservas/1/cancelar`
- #### Buscar reservas por fechas - GET: `/api/reservas/buscar/fechas?inicio=2026-02-01&fin=2026-02-05`
### 7. Pagos
- #### Registrar pago - POST: `/api/pagos`
``` json
{
"idReserva": 1,
"monto": 15.00,
"metodo": "EFECTIVO"
}
```
- #### Buscar pagos por estado - GET: `/api/pagos/buscar/estado?estado=PENDIENTE`
## Autor
- [@GAMM95](https://github.com/GAMM95)